I will create any type of etl using datastage
About:
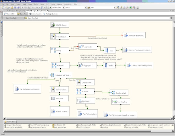
- Proficient in SSIS package development and deployment.
- Created packages which include a variety of transformations like Slowly Changing Dimensions, Lookup, Aggregate, Derived Column, Conditional Split, Multicast and Data Conversion.
- Worked on third party tool transformations like Task factory.
- Have adhered to best practices and coding standards.
- Converted Package deployment model to Project deployment model
Reviews
:
:
:
:
:

No comments:
Post a Comment